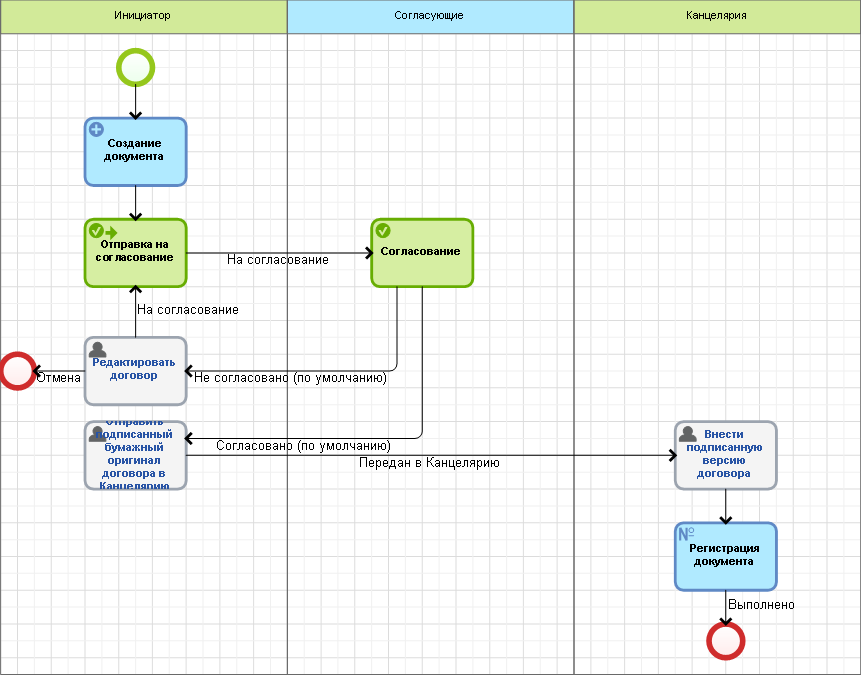
Инициатор – динамическая зона ответственности, в которой определяются пользователи, которые могут запускать данный процесс (при наличии соответствующих прав). По умолчанию инициатором данного процесса могут быть все пользователи. При необходимости данная зона ответственности может быть настроена. Подробнее о настройках динамической зоны ответственности см. соответствующую страницу справки.
Согласующие – зона ответственности Бизнес роль типа "Согласование". Данная зона ответственности поддерживает задачу Согласование.
Канцелярия - динамическая зона ответственности, в которой определяются пользователи, которые могут быть исполнителями задач внесения подписанной версии договора и регистрации договора. По умолчанию исполнителем данной зоны ответственности могут быть все пользователи. При необходимости данная зона ответственности может быть настроена. Подробнее о настройках динамической зоны ответственности см. соответствующую страницу справки.
В ходе данного процесса договор проходит следующие стадии:
Данный процесс может быть изменен для работы в условиях конкретной организации. Подробнее о моделировании бизнес-процессов см. соответствующую страницу справки.
Данный процесс может быть изменен для работы в условиях конкретной организации. Подробнее о моделировании бизнес-процессов см. соответствующую страницу справки.