Публикация и история версий оргструктуры
История версий оргструктуры
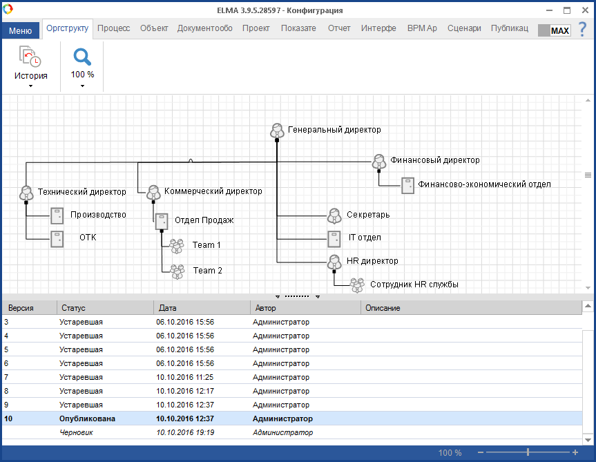
Информацию о версиях оргструктуры можно просмотреть в разделе История версий оргструктуры (рис. 2). Для того, чтобы попасть в него, необходимо на вкладке Оргструктура в расширении кнопки Оргструктура выбрать режим История версий оргструктуры (рис. 1).
Рис. 1. Кнопка для перехода в раздел "История версий оргструктуры"
Рис. 2. Раздел "История версий оргструктуры"
Каждой версии оргструктуры может быть присвоен один из следующих статусов:
-
Черновик - версия оргструктуры, находящаяся в разработке в текущий момент времени. Создание новой версии со статусом Черновик происходит после сохранения изменений, внесенных в опубликованную модель. Для того, чтобы сохранить внесенные в модель оргструктуры изменения, следует нажать кнопку Сохранить (рис. 3).
Рис. 3. Кнопка "Сохранить" на вкладке "Оргструктура"
-
Опубликована – версия оргструктуры, используемая системой ELMA в текущий момент времени.
-
Устаревшая - версия оргструктуры, предшествующая опубликованной. Опубликованная версия получает статус Устаревшая в момент публикации версии со статусом Черновик. В системе ELMA хранится информация обо всех устаревших версиях оргструктур.
Для того, чтобы изменить масштаб просмотра модели оргструктуры, необходимо нажать кнопку Масштаб на панели инструментов (рис. 4).
Рис. 4. Кнопка "Масштаб" и ее расширения
В качестве черновика может быть выбрана любая из устаревших версий оргструктур. Для этого необходимо нажать правую клавишу мыши в поле соответствующей версии и контекстном меню выбрать пункт Сделать текущим черновиком (рис. 5).
Рис. 5. Пункт Сделать текущим черновиком в контекстном меню версии оргструктуры
В разделе История версий оргструктуры модель оргструктуры доступна только в режиме просмотра. Для того, чтобы перейти к ее редактированию, необходимо вернуться в раздел Оргструктура. Для этого следует нажать кнопку История – Оргструктура (рис. 6).
Рис. 6. Кнопка для перехода в раздел "Оргструктура"
Редактирование модели оргструктуры
В модель оргструктуры могут быть внесены следующие изменения:
-
Добавление новых элементов. Эта операция не оказывает влияния на существующие в системе процессы и задачи. Добавленный элемент может использоваться модулями системы.
-
Перемещение элементов оргструктуры - должностей, отделов, групп сотрудников. Эта операция может повлечь за собой изменение существующих прав доступа к объектам системы.
В системе ELMA назначение прав доступа для начальников отделов к объектам системы их подчиненных осуществляется автоматически. На рис. 7 отдел начальником отдела Склад является технический директор, а на рис. 8 этот отдел был перемещен и оказался в подчинении у коммерческого директора. В результате перемещения этого элемента права на доступ к документам сотрудников этого отдела будут переназначены с технического директора на коммерческого.
Рис. 7. Отдел "Склад" находится в подчинении технического директора Рис. 8. Отдел "Склад" перемещен в подчинение коммерческого директора
-
Удаление элементов оргструктуры. Эта операция может оказать влияние на ход текущих процессов системы ELMA, поскольку удаляемый элемент может быть указан в качестве исполнителя в настройках зон ответственности бизнес – процессов. В случае, если удаляемый элемент указан в качестве единственного исполнителя в настройках зоны ответственности, то все задачи, относящиеся к ней, будут переназначены на ответственного за экземпляр процесса, а также сформировано сообщение об ошибке (рис. 9).
Рис. 9. Сообщение об ошибке, генерируемое системой в случае невозможности определения исполнителя задач зоны ответственности
Если удаляемый элемент не является единственным исполнителем задач зоны ответственности, его удаление не окажет влияния на ход процесса.
Публикация оргструктуры
При публикации оргструктуры в Дизайнере ELMA она получает статус Опубликованная. Это версия оргструктуры, с которой работает система ELMA в текущий момент времени.
Оргструктура может быть опубликована двумя способами:
-
По нажатию кнопки Опубликовать на вкладке Оргструктура (рис. 10);
-
По нажатию кнопки Опубликовать на вкладке Публикация в Дизайнере ELMA (рис. 11).
Рис. 10. Кнопка "Опубликовать". Вкладка "Оргструктура"
Рис. 11. Кнопка "Опубликовать". Вкладка "Публикация"
В диалоговом окне, появляющемся после нажатия кнопки Опубликовать, содержится порядковый номер публикуемой версии оргструктуры (рис. 12). В поле Комментарии можно указать информацию о версии – например, о внесенных в модель изменениях. Содержимое этого поля отображается в разделе История версий оргструктуры в поле Описание (рис. 12).
Рис. 12. Диалоговое окно, появляющееся после нажатия кнопки "Опубликовать"
Рис. 13. Раздел "История версий оргструктуры". Поле "Описание"
См. также: