Справка по системе ELMA ECM+
×
Меню

Настройка приложения "Управление договорами"

Примечание
Для версий системы ELMA 3.8.х и выше приложение ELMA: Управление договорами не входит в базовую поставку системы и приобретается отдельно в магазине ELMA Store. Инструкция для данного модуля поставляется вместе с самим компонентом.
Внимание!
Приведенная ниже информация актуальна только для версий системы ELMA 3.8.х и ниже.
Настройка приложения Управление договорами включает в себя:
Рис. 1. Типы документов приложения "Управление договорами"
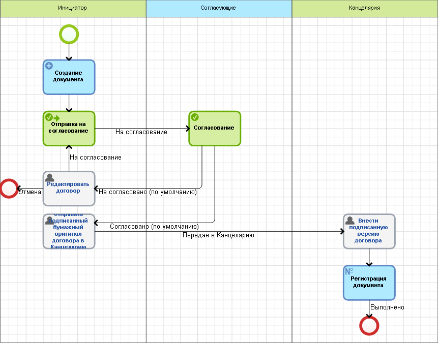
Рис. 2. Бизнес-процесс "Входящий договор"
Рис. 3. Раздел "Настройка доступа к управлению договорами"
Рис. 4. Настройка группы "Подписание версий документов модуля "Управление договорами"

См. также: