Справка по системе ELMA ECM+
×
Меню

Настройка маршрута согласования

Данная операция позволяет настроить маршрут согласования для документов. Маршруты создаются в веб-приложении в разделе Справочники или по мере выполнения задачи Настройка маршрута согласования в процессе. Доступ на просмотр, редактирование, добавление, удаление и экспорт элементов каждого конкретного справочника настраивается в разделе Администрирование – Пользователи – Настройки доступа – Справочники. Настройка созданных маршрутов осуществляется пользователями в веб- приложении.
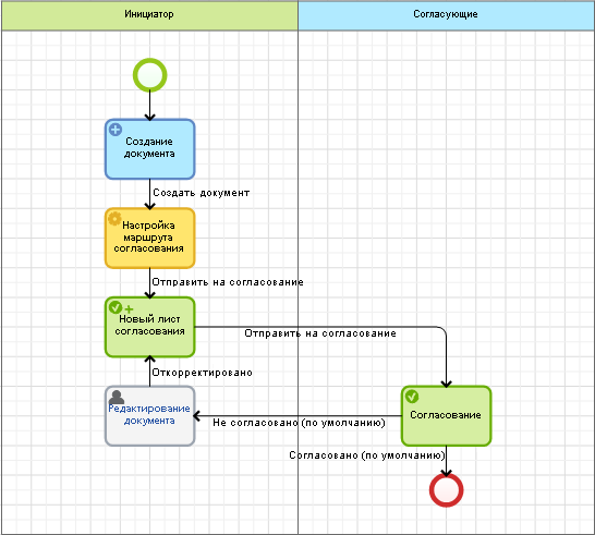
Операция Настройка маршрута согласования должна находиться перед задачей Новый лист согласования и перед зоной ответственности Бизнес-роль, так как только в данной зоне ответственности не определен список пользователей. Использование данной операции перед статической и динамической зонами ответственности не целесообразно, так как список согласующих пользователей определяется, исходя из списка пользователей, определенных в зоне ответственности. Пример корректного использования данной операции представлен на рис. 1.
Рис. 1. Пример использования операции "Настройка маршрута согласования"
В результате выполнения операции документ отправляется по настроенному маршруту, согласно добавленным этапам. Подробнее об этапах согласования см. в соответствующем разделе справки.

Настройка операции "Настройка маршрута согласования"

Для настройки данной операции необходимо дважды нажать левой кнопкой мыши по ее изображению на графической модели процесса. Откроется карточка операции, которая состоит из вкладок, описанных ниже.
Вкладка "Общие"
Пример данной вкладки представлен на рис. 2.
Рис. 2. Карточка операции "Настройка маршрута согласования". Вкладка "Общие"
Данная вкладка частично аналогична вкладке Общие операции Отправка на согласование с тем исключением, что в данном случае необходимо выбрать контекстную переменную, содержащую маршрут согласования, по которому необходимо отправить документ. С помощью кнопки Добавить переменную можно добавить контекстную переменную с предустановленным типом данных Маршрут согласования. Данное поле обязательно для заполнения.
Вкладка "Контекст"
Пример данной вкладки представлен на рис. 3.
Рис. 3. Карточка операции "Настройка маршрута согласования". Вкладка "Контекст"
Данная вкладка аналогична вкладке Контекст операции Отправка на согласование.

См. также: